Activation/weight smoothing (SmoothQuant)

Activation/weight smoothing (SmoothQuant)#

Note

In this documentation, AMD Quark is sometimes referred to simply as “Quark” for ease of reference. When you encounter the term “Quark” without the “AMD” prefix, it specifically refers to the AMD Quark quantizer unless otherwise stated. Please do not confuse it with other products or technologies that share the name “Quark.”

AMD Quark supports through quark.torch a pre-processing step called SmoothQuant, introduced in SmoothQuant: Accurate and Efficient Post-Training Quantization for Large Language Models. Other libraries (for example, Brevitas) sometimes refer to SmoothQuant as activation equalization.

The key idea of SmoothQuant is to apply a non-destructive rescaling on the weights and activations in order to balance out the distribution of the two. This means that SmoothQuant can be applied to a model alone, without quantization, and the model outputs are identical to the original output.

This is, for example, useful when later applying quantization, where the quantization difficulty is effectively then balanced between weights and activations, which typically results in better quantization results than without applying this pre-processing step.

How does SmoothQuant work?#

Consider a linear layer, say

\[y = xW\]

where \(x\) is an activation of shape (batch_size, in_features) and \(W\) is a weight of shape (in_features, out_features).

This is equivalent to

\[y = \left(x \frac{1}{s}\right) \times s^TW\]

where \(s\) is called the scaling factor, which is a scalar or of shape (1, in_features).

Because weights are frozen/fixed at inference time, the scale \(s^T\) can be fused ahead of time into an updated weight \(W' = s^TW\).

For activations, the scaling factor \(\frac{1}{s}\) can be fused into a frozen preceding layer (AMD Quark approach), or in the worst case added as a pointwise mul node in the graph.

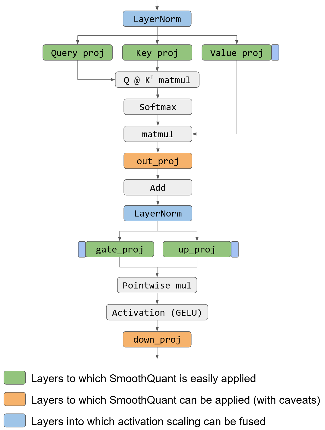
In practice, for transformer-based networks, SmoothQuant is easily applied on the QKV projection, as well as on the first linear of the MLP (Multi-Layer Perceptron) layer, as seen in the following figure. SmoothQuant might be applied on some other linear layers, for which special care needs to be taken when fusing the activation scale in the preceding layer:

  • Linear1 -> activation -> Linear2: This works well if the activation is pointwise linear (which may not be the case).

Note

Fusing of \(\frac{1}{s_2}\) into Linear1 weight might compromise its quantization.

  • Linear1 -> any linear op -> Linear2: The fusing of \(\frac{1}{s_2}\) into Linear1 weight might compromise its quantization.

SmoothQuant implementation in AMD Quark supports these cases as well.

../_images/llama.png

Simplified transformer architecture (based on llama), with SmoothQuant applied.#

If quantization is applied after this pre-processing, effectively the quantized tensors are \(W' = s^TW\) and \(x' = x \frac{1}{s}\), which might have a distribution less sensitive to quantization due to the rescaling.

The scaling factor is defined as:

\[s = \frac{\max(|x|)^\alpha}{\max(|W|)^{(1 - \alpha)}}.\]

Typically, the scaling factors are determined by using a calibration dataset that is run through the model in order to collect activation statistics.

Tip

SmoothQuant has a hyperparameter alpha that specifies the balance between the quantization difficulty in weights and in activations.

  • When weight-only quantization is used after smoothing, alpha = 0.0 is recommended to shift all the quantization difficulty from the activations into the weights.

  • When activation-only quantization is used after smoothing, alpha = 1.0 is recommended to shift all the quantization difficulty from the weights into the activations.

  • When both weights and activations are quantized after smoothing, alpha must be tuned, but the SmoothQuant paper typically recommends a value between 0.4 and 0.9 depending on the model.

It is possible to verify the idea that SmoothQuant helps lower the output quantization error on a minimal dummy example that uses a single Linear layer and a single LayerNorm to fold the activation scaling into.

//

import torch
import torch.nn as nn
import copy
from torch.utils.data import DataLoader

from quark.torch import ModelQuantizer
from quark.torch.quantization.config.type import Dtype, ScaleType, RoundType, QSchemeType
from quark.torch.quantization.config.config import QConfig, QTensorConfig, QLayerConfig, SmoothQuantConfig
from quark.torch.quantization.observer.observer import PerTensorMinMaxObserver

in_feat = 32 * 128
out_feat = 64 * 128

class MySubModule(nn.Module):
    def __init__(self):
        super().__init__()

        self.layer_norm = nn.LayerNorm(in_feat, bias=False)
        self.lin1 = nn.Linear(in_feat, out_feat, bias=False)
        self.lin1.weight.data = torch.normal(0, 1, (out_feat, in_feat))

    def forward(self, x):
        x = self.layer_norm(x)
        x = self.lin1(x)
        return x

class MyModel(nn.Module):
    def __init__(self):
        super().__init__()

        # We put the Linear + LayerNorm in a ModuleList, which is expected by AMD Quark,
        # as the implementation is tailored for multi-layer transformer models.
        self.layers = nn.ModuleList([MySubModule() for i in range(1)])

    def forward(self, x):
        for layer in self.layers:
            x = layer(x)
        return x

model = MyModel()
model = model.eval()
model_copy = copy.deepcopy(model)

# Create reference tensor with long tail.
inp = torch.empty(1, in_feat)
inp.cauchy_(sigma=5e-3)
inp = inp + torch.normal(0, 1, (out_feat, in_feat))

# Save the reference output.
with torch.no_grad():
    res_orig = model(inp)

# Quantize the model using smoothquant.
quant_spec = QTensorConfig(
    dtype=Dtype.int8,
    qscheme=QSchemeType.per_tensor,
    observer_cls=PerTensorMinMaxObserver,
    symmetric=False,
    scale_type=ScaleType.float,
    round_method=RoundType.half_even,
    is_dynamic=False,
    ch_axis=None,
    group_size=None
)
global_config = QLayerConfig(weight=quant_spec, input_tensors=quant_spec)
quant_config = QConfig(global_quant_config=global_config)

pre_quant_optimization = SmoothQuantConfig(
    scaling_layers=[{"prev_op": "layer_norm", "layers": ["lin1"], "inp": "lin1"}],
    model_decoder_layers="layers",
    alpha=0.5,
    scale_clamp_min=1e-12,
)
quant_config.pre_quant_opt_config.append(pre_quant_optimization)

quantizer = ModelQuantizer(quant_config)
calib_dataloader = DataLoader([{"x": inp}])

quant_model_smooth = quantizer.quantize_model(model, calib_dataloader)
quant_model_smooth = quant_model_smooth.eval()

with torch.no_grad():
    res_quant_smooth = quant_model_smooth(inp)

# Quantize the model without using smoothquant.
quant_config = QConfig(global_quant_config=global_config)

quantizer = ModelQuantizer(quant_config)

quant_model_nonsmooth = quantizer.quantize_model(model_copy, calib_dataloader)
quant_model_nonsmooth = quant_model_nonsmooth.eval()

with torch.no_grad():
    res_quant_nonsmooth = quant_model_nonsmooth(inp)

print("L1 error non-smooth:", (res_orig - res_quant_nonsmooth).abs().mean())
print("L1 error smooth:", (res_orig - res_quant_smooth).abs().mean())

Giving:

L1 error non-smooth: 3.3892
L1 error smooth: 1.5210

We see that applying SmoothQuant reduces the output error, compared to the reference non-quantized model. Beware that this may not always be the case though, and where SmoothQuant is applied as well as which alpha hyperparameter to used needs to be tuned.

It is easy to check the difference in the weight and activation distribution before and after applying SmoothQuant:

../_images/weight.png

Weight quantization is originally easy (weights well spaced over all quantization bins).#

../_images/activation.png

Activation distribution is originally “hard” (activation distribution is very narrow, does not use many quantization bins).#

As seen in the figures, increasing the weight quantization relative error and decreasing the activation quantization relative error can benefit the model by overall decreasing the output error compared to the reference model.

Using SmoothQuant in quark.torch#

The implementation of SmoothQuant in AMD Quark is designed for LLM models. One needs to define a pre-processing configuration:

from quark.torch.quantization.config.config import SmoothQuantConfig, QConfig

smoothquant_config = SmoothQuantConfig(
    scaling_layers=[{"prev_op": "layer_norm", "layers": ["lin1"], "inp": "lin1"}],
    model_decoder_layers="layers",
    alpha=0.5,
    scale_clamp_min=1e-12,
)

# There may be several pre-quantization optimization, hence the list.
quant_config = QConfig(..., pre_quant_opt_config=[smoothquant_config])

The key scaling_layers is a list of dictionaries, each dictionary corresponding to one linear module in the model to apply SmoothQuant on, with:

  • prev_op: The previous operator to fuse the activation scaling factor \(\frac{1}{s}\) into.

  • layers: The list of linear layer (or layers) to apply SmoothQuant on. There may be several in case several layers have a common prev_op parent layer (for example: q_proj, k_proj, v_proj in a transformer).

  • inp: One of layers.

The key model_decoder_layers is the named of a ModuleList module holding the layers in the model.

Examples of such configs can be found in quark/examples/torch/language_modeling/llm_ptq/models. Here is an example for Transformers’ implementation of OPT:

{
    "name": "smooth",
    "alpha": 0.5,
    "scale_clamp_min": 1e-3,
    "scaling_layers":[
        {
            "prev_op": "self_attn_layer_norm",
            "layers": ["self_attn.q_proj", "self_attn.k_proj", "self_attn.v_proj"],
            "inp": "self_attn.q_proj",
        },
        {
            "prev_op": "self_attn.v_proj",
            "layers": ["self_attn.out_proj"],
            "inp":"self_attn.out_proj"
        },
        {
            "prev_op": "final_layer_norm",
            "layers": ["fc1"],
            "inp": "fc1"
        }
    ],
    "model_decoder_layers": "model.decoder.layers"
}