Best Practices for Post-Training Quantization (PTQ)

Best Practices for Post-Training Quantization (PTQ)#

Note

In this documentation, AMD Quark is sometimes referred to simply as “Quark” for ease of reference. When you encounter the term “Quark” without the “AMD” prefix, it specifically refers to the AMD Quark quantizer unless otherwise stated. Please do not confuse it with other products or technologies that share the name “Quark.”

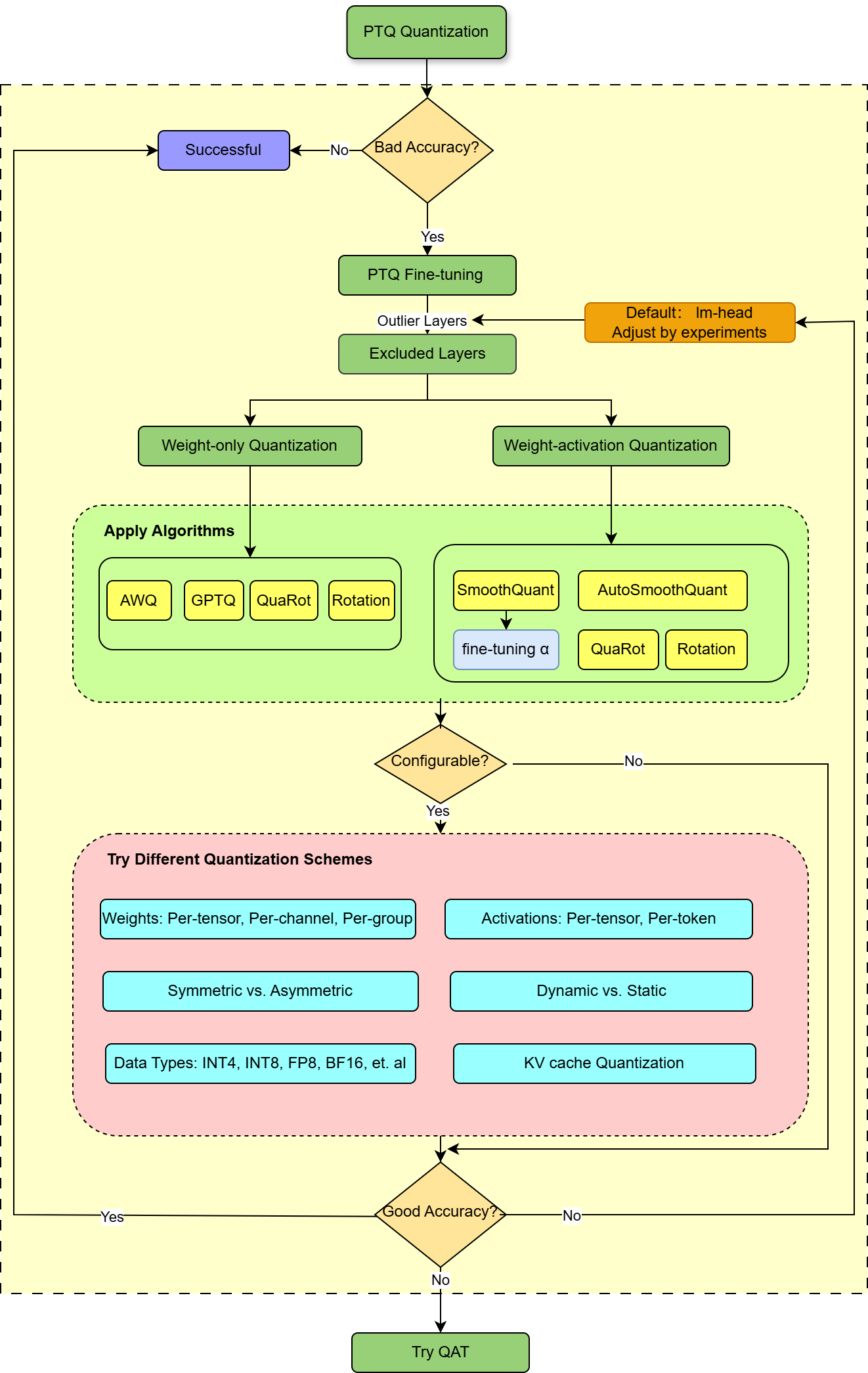
This topic outlines best practices for Post-Training Quantization (PTQ) in AMD Quark PyTorch. It provides guidance on fine-tuning your quantization strategy to address accuracy degradation issues. The model meta-llama/Llama-3.1-8B-Instruct and code files from Quark/examples/torch/language_modeling/llm_ptq are used as an example to demonstrate the methodology in the following image.

../_images/best_practice.png

Figure 1. Best Practices for AMD Quark Torch Quantization#

Exclude Outlier Layers#

Outlier layers can significantly degrade accuracy during quantization. Excluding these layers can enhance the performance of the quantized model. In AMD Quark, you can exclude specific layers using the following commands:

cd Quark/examples/torch/language_modeling/llm_ptq/
exclude_layers="*lm_head *layers.0.mlp.down_proj"
python3 quantize_quark.py --model_dir meta-llama/Llama-3.1-8B-Instruct \
                          --quant_scheme fp8 \
                          --exclude_layers $exclude_layers \

Apply Quantization Algorithms#

AMD Quark supports various quantization algorithms specifically designed for Large Language Models (LLMs). You can experiment with the following algorithms to enhance accuracy:

  • AWQ (Activation-aware Weight Quantization)

AWQ determines optimal scaling factors for smooth through grid search and is widely used in low-bit weight-only quantization (for example, W4 quantization with group size 128). The algorithm can be used in the following command:

python3 quantize_quark.py --model_dir meta-llama/Llama-3.1-8B-Instruct \
                          --quant_scheme uint4_wo_128 \
                          --dataset pileval_for_awq_benchmark \
                          --quant_algo awq
  • GPTQ

This method is primarily used for low-bit weight-only quantization (for example, W4/W3 per-channel). It quantizes weights column by column, minimizing second-order approximation errors.

python3 quantize_quark.py --model_dir meta-llama/Llama-3.1-8B-Instruct \
                          --quant_scheme uint4_wo_128 \
                          --dataset wikitext_for_gptq_benchmark \
                          --quant_algo gptq
  • SmoothQuant

SmoothQuant reduces activation outliers by shifting the quantization challenge from activations to weights. The parameter \(\alpha\) controls the degree of merging. If you find the accuracy is not good after using SmoothQuant, consider fine-tuning the value of \(\alpha\) in ./models/llama/smooth_config.json.

python3 quantize_quark.py --model_dir meta-llama/Llama-3.1-8B-Instruct \
                          --quant_scheme int8 \
                          --quant_algo smoothquant
  • AutoSmoothQuant

AutoSmoothQuant enhances SmoothQuant by automatically selecting the optimal \(\alpha\) values for each layer, guided by the Mean Squared Error (MSE) loss across blocks.

python3 quantize_quark.py --model_dir meta-llama/Llama-3.1-8B-Instruct \
                          --quant_scheme int8 \
                          --dataset pileval_for_awq_benchmark \
                          --quant_algo autosmoothquant
  • Rotation

QuaRot employs an online Hadamard transform in its algorithm, requiring kernel support for hardware deployment. Inspired by QuaRot and QServer, AMD Quark introduces the “Rotation” method, which by default only applies the fused R1 rotation, requiring no specific kernel for deployment.

This default behavior can be configured and largely modified according to the RotationConfig.

python3 quantize_quark.py --model_dir meta-llama/Llama-3.1-8B-Instruct \
                          --quant_scheme int8 \
                          --quant_algo rotation

Try Different Quantization Schemes#

Experimenting with various quantization schemes can help improve accuracy. But keep in mind that how to select an appropriate scheme depends on your specific requirements and hardware constraints.

Key Quantization Schemes:

  • Weight-only vs. Weight-Activation Quantization: Activation quantization might lead to significant accuracy drop while weight-only quantization with extremely low bit-width might yield better results.

  • Quantization Granularity:

    • Weight quantization: Options include per-tensor, per-channel, or per-group quantization.

    • Activation quantization: Options include per-tensor or per-token quantization.

  • Dynamic vs. Static Quantization: For activation quantization, dynamic quantization often results in better accuracy than static quantization.

  • Symmetric vs. Asymmetric: Try experimenting with symmetric or asymmetric quantization based on the model’s sensitivity to signed or unsigned values.

  • Data Types (Dtypes): AMD Quark supports several data types, including INT3, INT4, INT8, FP8, MX-FPX, FP16, and BFloat16. Choose the proper data type that best balances accuracy and efficiency for your model.

  • KV Cache Quantization: Skipping KV cache quantization typically results in better performance. Applying this approach to the entire KV cache or specific parts of it might lead to better accuracy.

If accuracy issues persist after applying the above methods, consider trying AMD Quark’s debug tool to identify outlier layers and exclude them from quantization.

Try QAT#

Quantization-Aware Training (QAT) often delivers superior performance compared to PTQ, as demonstrated in models such as ChatGLM-3-6B. Consider using the AMD Quark QAT method.